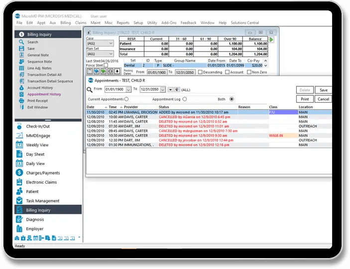
In this release, MicroMD Practice Management users can now select and view all the patient’s appointment history from the Billing Inquiry window.

Version 20 is here.
The Top Highlights in MicroMD PM
View Appointment History from Billing Inquiry

Security Tree Usability Enhancements
In this release, we have made dealing with user permissions less of a hassle. Users can now view all permissions without having to horizontally scroll and expand or collapse entire folder structures for quick access.
Patient Alias in Title Bars

In this release, patient’s alias is now displayed on the title bar of all windows where the patient’s name is displayed.
Appointment Display Columns
MicroMD Practice Management users now can set the number of appointment slots for the provider to display and allow how many appointment columns can appear on the search pen Slots window.

MMDengage Enhancements
For practices that utilize MMDengage, our patient engagement software powered by Yosi Health, you can now launch the dashboard for your various solutions from within the MicroMD software. Other enhancements include the option to let patients cancel their appointments based on practice preference and filter these appointments on the clipboard, so you can easily identify cancelled appointments that need a call back.
What’s New in MicroMD PM Version 20?
MicroMD Version 20 makes it easy to connect with patients – helping your practice reduce clicks and enhance your user experience. Ready to get started?
The Top Highlights in MicroMD EMR
Summary Display Format in Single-View Encounter

In this release, EMR users now have a new option to change the Summary Report Display Format for easier reading and interpretation. You can now choose to have the report display in the existing paragraph form or have each new encounter item listed in a new line.
Dosage Manager Common List Changes
In this recent release, when a user has a common list selected while using the dosage manager and a dosage is added, the software will now automatically add that dosage to the common list. No need to take extra steps to enter in your common list separately.
RXHub Medications Now Collapsible
Options have been added to allow sections of RxHub Medications to be collapsed or expanded by default.
Group Encounter Enhancements
Users can now create group encounters using encounter wizards and Single-View Encounters that have an objective as a text step. The group note will be added to the objected step of each individual encounter.
What’s New in MicroMD EMR Version 20?
MicroMD Version 20 makes it easy to connect with patients – helping your practice reduce clicks and enhance your user experience. Ready to get started?
New Integrated Solutions

MMDengage, Bulk Messaging with MMDconnect
For practices that utilize MMDengage, our patient engagement software powered by Yosi Health, you can now launch the dashboard for your various solutions from within the MicroMD software. Other enhancements include the option to let patients cancel their appointments based on practice preference and filter these appointments on the clipboard, so you can easily identify cancelled appointments that need a call back.
RevOps Health, AI Revenue Cycle Analysis

Recommended for billing services and practices with five or more providers, RevOps Health helps you identify payment errors insurers hope you never find by providing an AI-powered data tool, so you can continuously monitor your data to detect inefficiencies in your revenue cycle operations, like coding anomalies, open balances and more.
Your Account Managers

Judy Walsh
281-757-1753
AL, AK, AZ, AR, CO, FL, GA, HI, KS, LA, MS, MO, NV, NM, OK, OR, SC, TN, TX, UT, WA

Mike Crider
330-360-8885
CA, CT, DE, DC, ID, IL. IN, IA, KY, ME, MD, MA, MI, MN, MT, NE, NH, NJ, NY, NC, ND, OH, PA, RI, SD, VT, VA, WV, WI, WY
REQUEST UPGRADE
Fields marked with a * are required.
![]()
MicroMD Cloud Clients will be updated to Version 20 Thursday, June 15, 2023. Please watch your emails for more information, as the date is subject to change.